CORS(跨域资源共享)笔记
CORS(跨域资源共享)是什么?
CORS,全称是"跨域资源共享"(Cross-origin resource sharing),是浏览器上控制跨域名通信的一种机制。
更准确地说,跨域是一种访问控制机制,Web服务器基于HTTP Header的信息,决定其他Origin(Origin由域名、协议和端口组成)是否可以访问其资源,并通知浏览器进行允许或阻断。 An **HTTP-header ** based mechanism that allows a server to indicate any other origins (domain, protocol, or port) than its own from which a browser should permit loading of resources.
定义里的几个关键字:首先是通过HTTP Header进行控制的。然后可以基于协议、域名和端口。
跨域请求的一个例子:运行在http://a.com 的JS代码,使用[[XHR]]发起一个到http://b.com/data.json的请求
CORS以来Not implemented on e.g. cURL, WGET etc.
CORS有哪些场景
详细的范围在MDN的说明,一些典型的CORS场景有:foo.com需要从 bar.com获取资源,方式为:
- 使用XHR或者Fetch API调用
- 使用CSS内
@font-face获取字体文件
需要注意的是,如果只是HTML内用<img>的方式获取另一个域的文件,这并不算是跨域请求。但是存放图片的域名往往依然会返回允许跨域的Header,这是因为要考虑到有很多通过XHR获取图片的场景。
为什么需要CORS?
跨域的主要作用,是让服务器了解,访问都是从哪些其他域名过来的。另外可以基于来访的域名,进行一定程度的控制。
相比Referer header,跨域更难伪装,因为跨域是在浏览器层面做的安全检查。浏览器会指定自己发送的Origin header,而我们无法从浏览器内覆盖Originheader。
然而,使用curl,Python等方式可以自己构建访问,并自由指定Origin, 所以不能完全指望CORS进行严格的安全校验。CORS的更大意义是让服务器知道这个跨域访问是从什么站点发起的。如果需要鉴权,还是应当使用cookie或者其他token鉴权办法。
什么情况算跨域?
一个“域”由协议、域名和端口组成,因此以下这些域名,在浏览器看来,属于不同的域,如果有彼此之间的互访。即被认为跨域访问:
CORS是如何工作的
CORS需要浏览器和服务器同时支持。目前所有浏览器都支持,但如果客户端使用Curl等方式,是可以绕开检查,不做CORS的。
CORS机制通过让服务器在响应中增加一系列的header,明确哪些源站允许读取它的信息。如果出现任何错误,可以在[[Chrome Console]]内查看到有关错误代码。
CORS的分类
CORS按照复杂程度分为两类:
- 简单请求 同时满足以下条件的,就是简单请求:
- 使用这些Method之一:GET, HEAD, POST
- HTTP Header没有超出以下几种:
- Accept
- Accept-Language
- Content-Language
- Last-Event-ID
- Content-Type:只限于三个值application/x-www-form-urlencoded、multipart/form-data、text/plain
- 复杂请求
不属于简单请求的,就是复杂请求。
简单请求
客户端在访问www.foo.com的网页,返回的HTML里有JS代码让客户端发起到www.bar.com的某个资源的请求。客户端向www.bar.com发起Get请求, 浏览器会自动识别到这个请求是去往不同的domain。于是浏览器自动添加一个 Origin header (这个header无法被用户手动修改,因此比referer具有更好的安全性):
|
|
服务器对Origin进行检查,如果在服务器的允许范围内,则Response Header中,包含以下字段:
|
|
* 代表允许所有域名,可以简化服务器的配置,但会降低安全性。并且在某些CORS场景中,如果响应的ACAO值为*的话,则无法继续进行(见credentials章节介绍)。
需要注意的是,ACAO的value不可以是多个域名被空格或逗号分开等形式,只可以是一个域名。如果服务器希望同时允许多个Origin,可以在服务器上通过程序实现对应逻辑。例如设置一个Origin 列表,并检查访问的Origin: {hostname} 是否在列表内,如果是的话, 就返回对应的 Access-Control-Allow-Origin: {hostname}
下图为详细的CORS简单请求的流程图:

包含credentials的请求
默认情况下,在XHR和Fetch的场景里,客户端都不会发送任何Credentials。如果客户端发送的请求中指定了会包含credential(withCredentials 为True):
|
|
那么服务器的响应必须包含Access-Control-Allow-Credentials: true ,否则这个响应会被客户端忽略。另外当credential为true的时候,access-control-allow-origin也不能把再设置为*,因为不被认为是安全的,所以会被拒绝。
解决办法:
- 不再使用credentials
- 把acao的value修改为明细的域名
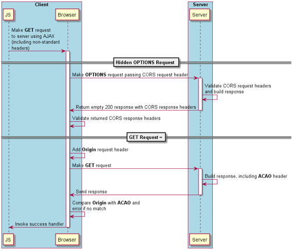
复杂请求
当请求更加“复杂”的时候,例如HTTP method不是GET,POST或HEAD,以及content-type特殊,或者请求的header特殊(这些特殊字段都可以查询MDN规范得到,不必记忆)。
客户端会先发送一个method为OPTION的preflight 请求,example如下:
|
|
服务器检查请求的Method和Header后,如果同意,则发送对应的响应,表明同意后续的CORS请求。之后客户端才会发送正式的请求:
|
|
响应中,Access-Control-Allow-Methods表明了服务器允许POST等method,Access-Control-Allow-Headers表明了服务器允许了X-PINGOTHER等特殊header。因此浏览器获取了服务器的允许,会进行后续的跨域请求。
后续的CORS请求和简单请求完全相同。
由于preflight 带来了一次额外的访问,增加了延迟和服务器处理的overhead,所以服务器响应中包含了Access-Control-Max-Age, 作用为让浏览器缓存这个信息,后续的访问不再进行preflight的确认。
以下为详细流程图:
